簡単RPG講座14。戦闘システム準備編。遷移図

アバター
softya(ソフト屋)
副管理人
記事: 11677
登録日時: 15年前
住所: 東海地方
連絡を取る:

簡単RPG講座14。戦闘システム準備編。遷移図

投稿記事 by softya(ソフト屋) » 15年前

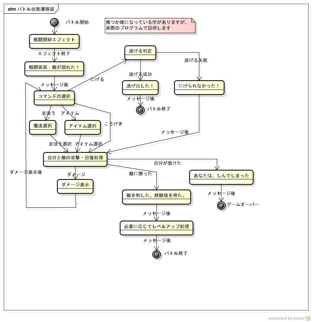
バトルの状態遷移図が出来ましたので貼っておきます。
バトル状態遷移図.png
実際にはもっと複雑な状態遷移が起こりますので、シナリオじゃないですが状態制御とフロー制御を同時に楽に行える何らかのシステムを構築する予定です。
楽するために苦労するそれが私の合言葉。
次回をお楽しみに。
最後に編集したユーザー softya(ソフト屋) on 2011年3月06日(日) 18:07 [ 編集 1 回目 ]

コメントはまだありません。